Оплата Mir Pay через редирект
Платежный сервис Роутер поддерживает оплату по Mir Pay с платежной страницы только на мобильных устройствах с Android.
Кнопка Mir Pay отображается только в браузере или Webview на мобильных устройствах Android. В браузере ПК кнопка не будет отображаться, даже если при регистрации заказа был указан соответствующий способ оплаты.
Оплата с помощью Mir Pay всегда производится в определенный (целевой) банк. Банк для Mir Pay указывается в настройках партнера в Платежном сервисе и может быть изменен при необходимости. Для этого необходимо обратиться в службу поддержки. Текущие настройки можно узнать, отправив запрос /settings/getRouterParams.do.
Схема интеграции

Включение способа оплаты Mir Pay на платежной странице
Чтобы способ оплаты Mir Pay был доступен на платежной странице Платежного сервиса, необходимо в запросе регистрации заказа указать в параметре allowedPaymentWays среди прочих способов оплаты значение "MIR_PAY". Ниже приведен пример запроса.
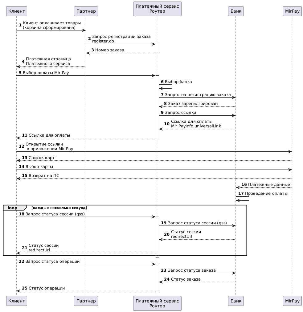
1. Клиент инициирует покупку товара или услуги на сайте Партнера.
2. Партнер отправляет в Платежный сервис Роутер запрос на регистрацию заказа: register.do для одностадийной оплаты или registerPreAuth.do для двухстадийной оплаты. Подробнее об этих видах оплаты см. в разделе Двухстадийные платежи.
Для того чтобы на платежной странице появилась кнопка для оплаты Mir Pay, при регистрации заказа в параметре allowedPaymentWays среди прочих способов оплаты должен быть добавлен способ оплаты "MIR_PAY".
Пример запроса:
curl -X POST 'https://api.router.rbsuat.com/v1/register.do' -H 'Content-Type: application/json' \
--data-raw '{
"orderNumber": "order_123508",
"amount": 10000,
"currency": "643",
"language": "ru",
"returnUrl": "https://mybestmerchantreturnurl.com/success",
"failUrl": "https://mybestmerchantreturnurl.com/fail",
"userName": "test_user",
"password": "test_user_password",
"allowedPaymentWays": [
"MIR_PAY",
"CARD_BINDING",
"CARD"
]
}'3. Платежный сервис Роутер проверяет данные Партнера и регистрирует заказ.
Редирект на платежную страницу
4. Платежный сервис Роутер передает Партнеру ссылку на платежную страницу.
Пример ответа:
{
"errorCode": "0",
"formUrl": "https://router.rbsuat.com/wl/payment.html?mdOrder=f9584546-2613-4a0d-896f-0194d243865f&language=ru",
"orderId": "f9584546-2613-4a0d-896f-0194d243865f",
"orderNumber": "order_123508"
}Оплата Mir Pay
5. Клиент выбирает способ оплаты Mir Pay.

6. Платежный сервис Роутер осуществляет выбор нужного Банка на основе правил маршрутизации.
7-10. Платежный сервис обменивается данными с выбранным банком для получения ссылки Mir Pay (universalLink, deepLink).
11. Платежный сервис Роутер перенаправляет Клиента на ссылку Mir Pay.
12. Клиент переходит в платежное приложение Mir Pay на своем устройстве (смартфоне).
13. Приложение Mir Pay предлагает выбрать карту списания из привязанных карт.
14. Клиент выбирает карту списания.
15. Приложение Mir Pay закрывается, клиент возвращается на платежную страницу. На ПС отображается индикатор ожидания.
16. Mir Pay передает платежные данные в Банк.
17. Банк производит оплату заказа.
18. Платежная страница периодически запрашивает статус сессии, ожидая в ответе URL финальной страницы.
19. Платежный сервис Роутер запрашивает статус сессии в выбранном Банке.
20. Банк отправляет статус сессии в Платежный сервис Роутер.
21. Платежный сервис Роутер возвращает статус сессии. Если в статусе присутствует URL финальной страницы, Клиент переходит на данный URL. В зависимости от результата платежа это либо ссылка на failUrl, либо на returnUrl.
Финальный статус заказа
22. Клиент (финальная страница) отправляет в Платежный сервис Роутер запрос для получения финального статуса заказа getOrderStatusExtended.do.
23-25. Платежный сервис Роутер запрашивает в выбранном банке статус заказа и передает его на финальную страницу.