Оплата SberPay через редирект
На платежной странице Платежного сервиса Роутер клиент может оплачивать заказы с помощью SberPay.
До появления поддержки этого способа оплаты другими банками-эквайерами, оплата с помощью SberPay всегда производится в Сбербанк. Банк для SberPay должен быть указан в настройках Партнера в Платежном сервисе. Чтобы изменить настройки, обратитесь в службу поддержки. Текущие настройки можно узнать, отправив запрос /settings/getRouterParams.do.
Схема интеграции

Включение SberPay на платежной странице
Чтобы способ оплаты SberPay был доступен на платежной странице Платежного сервиса, необходимо в запросе регистрации заказа указать в параметре allowedPaymentWays среди прочих способов оплаты значение "SBERPAY". Ниже приведен пример запроса.
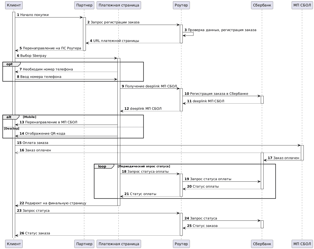
1. Клиент инициирует покупку товара или услуги на сайте Партнера.
2. Партнер отправляет в Платежный сервис Роутер один из следующих запросов на регистрацию заказа:
- register.do для одностадийной оплаты, или
- registerPreAuth.do для двухстадийной оплаты.
Подробнее об этих видах оплаты см. в разделе Двухстадийные платежи.
Для того чтобы на платежной странице появилась кнопка для оплаты SberPay, при регистрации заказа в параметре allowedPaymentWays среди прочих способов оплаты должен быть добавлен способ оплаты "SBERPAY".
Пример запроса:
curl -X POST 'https://api.router.rbsuat.com/v1/register.do' -H 'Content-Type: application/json' \
--data-raw '{
"orderNumber": "order_123508",
"amount": 10000,
"allowedPaymentWays": [
"SBERPAY",
"CARD_BINDING",
"CARD"
],
"phone": "+79991234567",
"currency": "643",
"language": "ru",
"returnUrl": "https://mybestmerchantreturnurl.com/,
"userName": "test_user",
"password": "test_user_password"
}'3. Платежный сервис Роутер проверяет данные Партнера и регистрирует заказ.
Перенаправление на платежную страницу
4. Платежный сервис Роутер передает Партнеру ссылку на платежную страницу.
Пример ответа:
{
"errorCode": "0",
"formUrl": "https://router.rbsuat.com/wl/payment.html?mdOrder=f9584546-2613-4a0d-896f-0194d243865f&language=ru",
"orderId": "f9584546-2613-4a0d-896f-0194d243865f",
"orderNumber": "order_123508"
}5. Партнер перенаправляет Клиента на платежную страницу.

6. Клиент выбирает способ оплаты SberPay.
7-8. Если при регистрации заказа в Платежном сервисе Партнер не передал телефон Клиента (параметр phone), у Клиента запрашивается номер телефона.

Оплата SberPay
9-12. Платежная страница получает deepLink в мобильное приложение Сбербанк Онлайн.
13. (Опция) Если Клиент открывает платежную страницу на мобильном устройстве, то отображается кнопка перехода в приложение Сбербанк Онлайн.

14. (Опция) При оплате с компьютера Клиент может по своему выбору произвести оплату по QR-коду или получить пуш-уведомление на телефон (может потребоваться ввод номера телефона).

15-16. Клиент оплачивает заказ в приложении Сбербанк Онлайн.
17. Приложение Сбербанк Онлайн передает в Сбербанк информацию об оплате.
18-22. С некоторой периодичностью платежная страница опрашивает у Платежного сервиса статус оплаты. В это время Клиент выполняет оплату через Сбербанк Онлайн на своем устройстве. Когда статус заказа меняется, платежная страница перенаправляет Клиента на финальную страницу. В зависимости от результата платежа это либо ссылка на failUrl, либо на returnUrl.
Финальный статус заказа
23. Клиент (финальная страница) отправляет в Платежный сервис Роутер запрос для получения финального статуса заказа getOrderStatusExtended.do.
24-26. Платежный сервис Роутер запрашивает в банке статус заказа и передает его на финальную страницу.