Оплата SberPay через API
Платежный сервис Роутер поддерживает оплату SberPay через API по сценариям app2app и back2app. До появления поддержки этого способа оплаты другими банками-эквайерами, оплата SberPay возможна только в Сбербанк.
Банк для SberPay должен быть указан в настройках Партнера в Платежном сервисе. Чтобы изменить настройки, обратитесь в службу поддержки. Текущие настройки можно узнать, отправив запрос /settings/getRouterParams.do.
app2app
Этот сценарий используется при оплате в мобильном приложении Партнера. Для оплаты будет открыто мобильное приложение Сбербанк Онлайн (СБОЛ), а после подтверждения оплаты Клиент вернется в приложение Партнера.
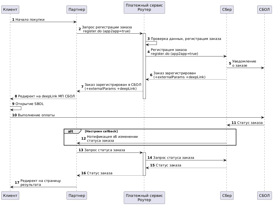
Схема интеграции

Регистрация заказа
1. Клиент инициирует покупку товара или услуги на сайте Партнера.
2. Партнер отправляет в Платежный сервис Роутер запрос на регистрацию заказа: register.do для одностадийной оплаты или registerPreAuth.do для двухстадийной оплаты. Подробнее об этих видах оплаты см. в разделе Двухстадийные платежи.
В jsonParams заказа указываются следующие параметры:
-
app2app=true— флаг, определяющий тип оплаты. -
app.osType— тип операционной системы мобильного устройства пользователя (ios,android) -
app.deepLink— ссылка на приложение партнера для возврата с успешным ответом из банка.
Также нужно указать номер телефона клиента.
Пример запроса:
curl --request POST \
'https://api.router.rbsuat.com/v1/register.do' \
-H 'Content-Type: application/json' \
--data-raw \
'{
"orderNumber": "order_123473",
"amount": 1234,
"currency": "643",
"language": "ru",
"returnUrl": "https://mybestmerchantreturnurl.com/success",
"userName": "test_user",
"password": "test_user_password",
"clientId":"client_10001",
"phone":"+79991234567",
"jsonParams": {
"app2app": true,
"app.osType": "ios",
"app.deepLink": "myapp://sberpay"
}
}'3. Платежный сервис Роутер проверяет данные и регистрирует заказ.
4. Платежный сервис Роутер отправляет в банк запрос на регистрацию заказа.
5. Банк регистрирует заказ. Выполняются необходимые операции для создания заказа в СБОЛ.
6. Банк возвращает в Платежный сервис Роутер данные заказа.
7. Платежный сервис Роутер возвращает результат регистрации заказа. При успешной регистрации в СБОЛ в ответе присутствует блок externalParams, в котором присутствует deepLink на МП СБОЛ.
Пример ответа
{
"errorCode": "0",
"externalParams": {
"sbolInactive": "false",
"sbolBankInvoiceId": "XYpXsDoRiDYqvJlvkby8Cs0Lsk5mxF5h",
"sbolDeepLink": "sberpay://invoicing/v2?bankInvoiceId=a67b0cedc9a44cfbbce3b9595afaafc1..."
},
"formUrl": "https://router.rbsuat.com/wl/payment.html?mdOrder=4ac083f4-91ea-11ef-a5e3-dff1b834a3a1&language=ru",
"orderId": "4ac083f4-91ea-11ef-a5e3-dff1b834a3a1",
"orderNumber": "order_123540"
}Оплата заказа
8. Мобильное приложение Партнера открывает deepLink МП СБОЛ.
9. Клиент открывает приложение СБОЛ.
10. Клиент оплачивает заказ через СБОЛ.
11. СБОЛ сообщает статус заказа в банк.
Отображение финального статуса оплаты
12. Если настроены callback (см. Уведомления обратного вызова (callback)), Партнер ожидает и получает уведомление от банка об изменении статуса заказа.
13. Партнер запрашивает у Платежного сервиса статус заказа getOrderStatusExtended.do. В это время Клиент выполняет оплату через СБОЛ на своем устройстве.
- Если callback настроены, запрос статуса выполняется однократно после получения уведомления об изменении статуса заказа.
- Если callback не настроены, запросы статуса выполняются с некоторой периодичностью.
14-16. Платежный сервис Роутер запрашивает у банка и возвращает Партнеру статус заказа.
17. Партнер отображает клиенту результат операции на финальной странице.
back2app
В этом сценарии после запроса оплаты Клиент получит push-уведомление в приложении Сбербанк Онлайн (СБОЛ), где нужно будет подтвердить платеж.
Схема интеграции
Регистрация заказа
1. Клиент инициирует покупку товара или услуги на сайте Партнера.
2. Партнер отправляет в Платежный сервис Роутер запрос на регистрацию заказа register.do. В jsonParams заказа передать флаг back2app=true. Также нужно указать номер телефона клиента.
Пример запроса:
curl --request POST \
'https://api.router.rbsuat.com/v1/register.do' \
-H 'Content-Type: application/json' \
--data-raw \
'{
"orderNumber": "order_123473",
"amount": 1234,
"currency": "643",
"language": "ru",
"returnUrl": "https://mybestmerchantreturnurl.com/success",
"userName": "test_user",
"password": "test_user_password",
"clientId":"client_10001",
"phone":"+79991234567",
"jsonParams": {
"back2app": true
}
}'3. Платежный сервис Роутер проверяет данные и регистрирует заказ.
4. Платежный сервис Роутер отправляет в банк запрос на регистрацию заказа.
5. Банк регистрирует заказ. Выполняются необходимые операции для создания заказа в СБОЛ.
6. Банк возвращает в Платежный сервис Роутер данные заказа.
7. Платежный сервис Роутер возвращает результат регистрации заказа. При успешной регистрации в СБОЛ в ответе присутствует блок externalParams.
Пример ответа
{
"errorCode": "0",
"externalParams": {
"sbolInactive": "false",
"sbolBankInvoiceId": "kZntGl5xObR0TOETSQUncJ26DAfoSHGY"
},
"formUrl": "https://router.rbstest.ru/wl/payment.html?mdOrder=84c7cac5-91ec-11ef-a5e3-3d9def5f2628&language=ru",
"orderId": "84c7cac5-91ec-11ef-a5e3-3d9def5f2628",
"orderNumber": "order_123541"
}Оплата и отображение финального статуса заказа
8. Партнер переводит клиента на страницу инструкций по оплате и ожидания результатов оплаты.
9-17. Дальнейшие шаги выполняются аналогично сценарию app2app, см. Оплата заказа.
Связки с SberPay
Платежный сервис Роутер поддерживает связки с SberPay. Оплата по связке SberPay всегда направляется в Сбербанк.
Использование связок с SberPay возможно только для связок v1 при наличии соответствующего разрешения у Партнера в Сбербанке.
Создание связки с SberPay
Для создания связки нужно провести оплату SberPay, как описано выше, но добавить соответствующие параметры в запросе на регистрацию заказа register.do или registerPreAuth.do в зависимости от типа связки:
-
clientIdдля создания обычной eCom связки. Примеры см. на шаге 2 сценариев back2app и app2app. -
clientId,recurringFrequencyиrecurringExpiryдля рекуррентной связки. См. примеры ниже.
Оплатить заказ при создании связки можно как по API, так и на платежной странице Платежного сервиса, выбрав способ оплаты SberPay. Этот сценарий интеграции описан на странице Оплата SberPay через редирект. В запрос регистрации заказа также нужно добавить перечисленные выше параметры в зависимости от типа связки.
Пример регистрации заказа для создания рекуррентной связки SberPay с оплатой по API:
curl -X POST 'https://api.router.rbsuat.com/v1/v1/register.do' -H 'Content-Type: application/json' \
--data-raw '{
"jsonParams": {
"recurringFrequency": 15,
"recurringExpiry": "20251018"
"back2app": true
},
"orderNumber": "order_123463",
"amount": 10000,
"currency": "643",
"language": "en",
"returnUrl": "https://mybestmerchantreturnurl.com/",
"userName": "test_user",
"password": "test_user_password",
"clientId": 1010123
}'После оплаты в ответ на запрос статуса заказа на шаге 13 вернется идентификатор созданной связки bindingId.
Пример регистрации заказа для создания рекуррентной связки SberPay с оплатой на платежной странице Платежного сервиса:
curl --location 'https://api.router.rbsuat.com/v1/register.do' \
--header 'Content-Type: application/json' \
--data-raw '{
"allowedPaymentWays": [
"CARD_BINDING",
"CARD",
"SBRF_SBOL"
],
"jsonParams": {
"recurringFrequency": 15,
"recurringExpiry": "20251018"
},
"amount": 843,
"clientId": "259753456",
"currency": "643",
"orderNumber": "1735280326_2991",
"password": "test_user_password",
"phone": "89001234567",
"returnUrl": "https://mybestmerchantreturnurl.com/",
"userName": "test_user"
}'Идентификатор созданной связки можно получить в статусе заказа getOrderStatusExtended.do.
Оплата связкой с SberPay
Для оплаты связкой используются соответствующие методы:
- paymentOrderBinding.do или instantPayment.do для оплаты обычной eCom связкой. Пример запроса см. здесь: Оплата eCom связкой по API.
- recurrentPayment.do для оплаты рекуррентной связкой. Пример запроса см. здесь: Оплата рекуррентной связкой.