Оплата T-Pay через API
Платежный сервис Роутер поддерживает оплату T-Pay через API. До появления поддержки этого способа оплаты другими банками-эквайерами, оплата T-Pay возможна только в Т-Банк.
Банк для T-Pay должен быть указан в настройках Партнера в Платежном сервисе. Чтобы изменить настройки, обратитесь в службу поддержки. Текущие настройки можно узнать, отправив запрос /settings/getRouterParams.do.
Схема интеграции

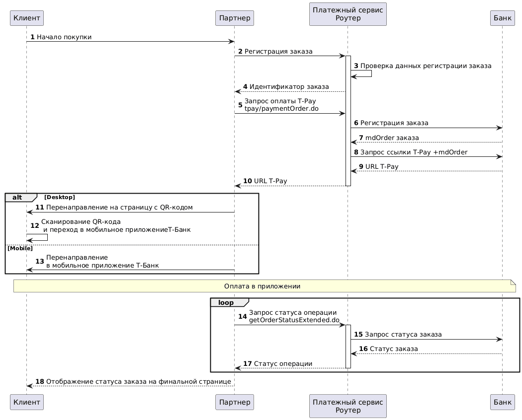
Регистрация заказа
1. Клиент инициирует покупку товара или услуги на сайте Партнера.
2. Партнер отправляет в Платежный сервис Роутер запрос на регистрацию заказа: register.do для одностадийной оплаты или registerPreAuth.do для двухстадийной оплаты. Подробнее об этих видах оплаты см. в разделе Двухстадийные платежи.
Пример запроса
curl --request POST \
'https://api.router.rbsuat.com/v1/register.do' \
-H 'Content-Type: application/json' \
--data-raw \
'{
"orderNumber": "order_123473",
"amount": 1234,
"currency": "643",
"language": "ru",
"returnUrl": "https://mybestmerchantreturnurl.com/success",
"userName": "test_user",
"password": "test_user_password",
"clientId":"client_10001"
}'3. Платежный сервис Роутер проверяет данные и регистрирует заказ.
4. Платежный сервис Роутер передает Партнеру идентификатор заказа в Платежном сервисе.
Пример ответа
{
"errorCode": "0",
"formUrl": "https://router.rbsuat.com/wl/payment.html?mdOrder=2dc811e7-8d1c-407a-bd25-a4f41f96cc60&language=en",
"orderId": "2dc811e7-8d1c-407a-bd25-a4f41f96cc60",
"orderNumber": "order_123457"
}Оплата заказа
5. Партнер отправляет в Платежный сервис Роутер запрос на оплату /tpay/paymentOrder.do.
Пример запроса:
curl --request POST \
'https://api.router.rbsuat.com/v1/tpay/paymentOrder.do' \
--header 'Content-Type: application/json' \
--data '{
"language": "ru",
"orderId": "d02ea238-be2b-4ea8-b940-fd8833a7000f",
"userName": "test_user",
"password": "test_user_password",
"device":"Desktop",
"browser":"Chrome",
"os":"Windows",
"webView":false
}'6. Платежный сервис Роутер регистрирует заказ в банке, который является целевым для T-Pay.
7. Банк передает в Платежный сервис Роутер идентификатор заказа в банке.
8. Платежный сервис Роутер сообщает банковский номер заказа и запрашивает ссылку на T-Pay.
9. Банк формирует ссылку T-Pay и возвращает ее Платежному сервису.
10. Платежный сервис Роутер передает Партнеру ссылку на T-Pay.
Пример ответа:
{
"data": {
"orderId": "1f3224c9-cc80-4c2a-8ef7-ca4d198f6a2e",
"redirect": "https://www.tinkoff.ru/tpay/2000000000000000622"
},
"success": true
}В зависимости от устройства, с которого Клиент выполняет оплату (информация о нем передана на шаге 5) Партнер должен выбрать один из следующих вариантов действий:
11. (Desktop) Партнер перенаправляет Клиента на страницу с QR-кодом.

12. (Desktop) Клиент сканирует QR-код и переходит в мобильное приложение Т-Банк для оплаты.
13. (Mobile) Партнер перенаправляет Клиента сразу из своего приложения в мобильное приложение Т-Банк.
Отображение финального статуса оплаты
14. Партнер периодически отправляет в Платежный сервис Роутер запрос статуса операции getOrderStatusExtended.do, пока статус не изменится.
15-17. Платежный сервис Роутер запрашивает у банка и отправляет Партнеру статус заказа.
18. Партнер отображает Клиенту статус операции на финальной странице.