Оплата Yandex Paybox через редирект
Платежный сервис Роутер поддерживает оплату Yandex Paybox с платежной страницы. Способ оплаты Yandex Paybox позволяет оплатить заказ с помощью Яндекс Пей или Яндекс Сплит.
Yandex Paybox — более современная версия способа оплаты Яндекс Пей. Оба этих способа оплаты работают независимо.
Оплата с помощью Yandex Paybox всегда производится в Яндекс Банк. Банк должен быть указан в настройках партнера в Платежном сервисе (тот же, что для Яндекс Пей). Текущие настройки можно узнать, отправив запрос /settings/getRouterParams.do.
Схема интеграции
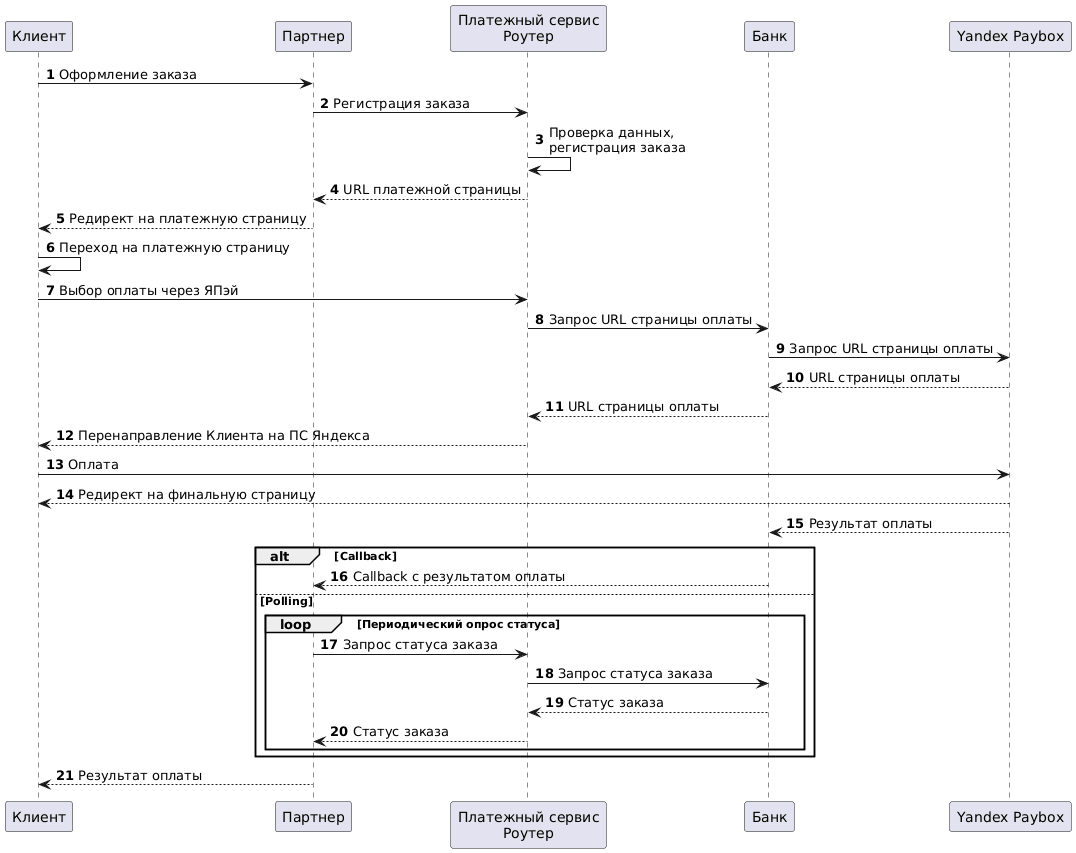
- Клиент инициирует покупку товара или услуги на сайте Партнера.
-
Партнер отправляет в Платежный сервис Роутер запрос на регистрацию заказа: register.do для одностадийной оплаты или registerPreAuth.do для двухстадийной оплаты. Подробнее об этих видах оплаты см. в разделе Двухстадийные платежи.
Для того чтобы на платежной странице появилась кнопка для оплаты Yandex Paybox, при регистрации заказа в параметре
allowedPaymentWaysсреди прочих способов оплаты должен быть добавлен способ оплатыYANDEX_PAYBOX.Также при регистрации заказа Партнер может указать, какие способы оплаты Yandex Paybox будут доступны Клиенту: карта или Сплит. Для этого передается дополнительный параметр
yandex_paymentWay. По умолчанию, если параметр не передан, доступна только оплата картой (CARD). Доступность тех или иных способов оплаты Yandex Paybox Партнер должен согласовать с Яндекс Банком.Пример запроса:
curl -X POST 'https://api.router.rbsuat.com/v2/register.do' -H 'Content-Type: application/json' \ --data-raw '{ "orderNumber": "order_123508", "amount": 10000, "currency": "643", "language": "ru", "returnUrl": "https://mybestmerchantreturnurl.com/success", "failUrl": "https://mybestmerchantreturnurl.com/fail", "userName": "test_user", "password": "test_user_password", "allowedPaymentWays": [ "YANDEX_PAYBOX", "CARD_BINDING", "CARD" ], "jsonParams": { "yandex_paymentWay": "CARD, SPLIT" } }'curl -X POST 'https://api.router.rbsuat.com/v1/register.do' -H 'Content-Type: application/json' \ --data-raw '{ "orderNumber": "order_123508", "amount": 10000, "currency": "643", "language": "ru", "returnUrl": "https://mybestmerchantreturnurl.com/success", "failUrl": "https://mybestmerchantreturnurl.com/fail", "userName": "test_user", "password": "test_user_password", "allowedPaymentWays": [ "YANDEX_PAYBOX", "CARD_BINDING", "CARD" ], "jsonParams": { "yandex_paymentWay": "CARD, SPLIT" } }' Платежный сервис Роутер проверяет данные Партнера и регистрирует заказ.
-
Платежный сервис Роутер передает Партнеру ссылку на платежную страницу в параметре
formUrl.Пример ответа:
{ "errorCode": "0", "formUrl": "https://router.rbsuat.com/wl/payment.html?mdOrder=f9584546-2613-4a0d-896f-0194d243865f&language=ru", "orderId": "f9584546-2613-4a0d-896f-0194d243865f", "orderNumber": "order_123508" } Партнер перенаправляет Клиента на платежную страницу.
Клиент переходит на платежную страницу Платежного сервиса. На платежной странице может быть доступно несколько способов оплаты.
-
Клиент выбирает платежный инструмент Яндекс Пэй.

Платежный сервис Роутер запрашивает URL страницы оплаты в банке.
Банк запрашивает URL страницы оплаты в сервисе Yandex Paybox. При этом передается также URL для возврата, на который сервис Yandex Paybox должен будет перенаправить Клиента после завершения оплаты.
Сервис Yandex Paybox сообщает URL страницы оплаты Банку.
Банк передает URL страницы оплаты Платежному сервису.
-
Платежный сервис перенаправляет клиента на страницу оплаты Yandex Paybox.

Клиент оплачивает заказ на странице Yandex Paybox любым из доступных способов (карта или Сплит).
Сервис Yandex Paybox перенаправляет Клиента на URL для возврата.
Сервис Yandex Paybox сообщает банку результат оплаты.
(Опция) Если настроены уведомления обратного вызова (callback), Банк сообщает Партнеру результат оплаты.
(Опция) Если callback не настроен, Партнер периодически отправляет в Платежный сервис Роутер запрос для получения финального статуса заказа getOrderStatusExtended.do, используя query-параметр
orderId. До тех пор, пока результат оплаты не станет известен, статус заказа будетPENDING.
18-21. Платежный сервис Роутер запрашивает в выбранном банке и передает Партнеру статус заказа. Когда статус изменится, Партнер отображает его на финальной странице.